Скачать ANTLR

ANTLR

Для Mac OS

Версия:4.7.2
433 скачиваний
Проверено на вирусы
?
Проверено на virustotal
Версия
4.7.2
Обновлено
Совместимость
Mac OS X
Размер
1.98 МБ
Архитектура
32 и 64 бит
Язык
Английский
Разработчик
Терренс Парр
Сайт
www.antlr.org

Описание

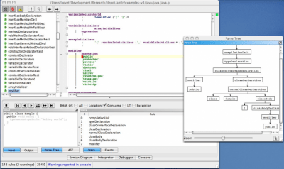
ANTLR Генератор парсеров, позволяющий автоматически создавать программу-парсер на одном из целевых языков программирования (C++, Java, C#, Python, Ruby). Позволяет конструировать компиляторы, интерпретаторы, трансляторы с различных формальных языков. Предоставляет удобные средства для восстановления после ошибок и сообщения о них.

Нет официального представителя разработчика на сайте

Рейтинг

0
0 оценок
Нажмите, для быстрой оценки

Оставить отзыв

Ваше имя*
Ваш email*
Комментарий*

Отзывы