Скачать Wi-Fi Scanner

Wi-Fi Scanner

Версия:21.05
Лицензия: $99.95
827 скачиваний
Проверено на вирусы
?
Проверено на virustotal
Версия
21.05
Обновлено
Совместимость
Windows 7, Windows 8, Windows 10
Размер
6.11 МБ
Архитектура
32 и 64 бит
Язык
Английский
Разработчик
LizardSystems
Сайт
lizardsystems.com

Описание

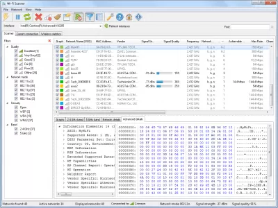
LizardSystems Wi-Fi Scanner — это программа, которая позволяет найти все видимые WiFi сети в зоне досягаемости, и собрать подробную информацию о них. Она собирает следующие сведения: название (SSID), сила сигнала, MAC-адрес, канал, максимальная скорость передачи данных, метод защиты и многое другое.

Эта программа пригодится всем пользователям, кто хочет выяснить степень покрытия и уровень сигнала в разных частях помещения и выбрать оптимальное расположение точки доступа. Она так же станет незаменимым инструментом для сетевых администраторов и поможет в решении таких задач как планирование, мониторинг и настройка беспроводных сетей в организации.

Ключевые возможности LizardSystems Wi-Fi Scanner

  • Простой и быстрый поиск беспроводных сетей;
  • Поддержка 802.11ax и 802.11a/b/g/n/ac;
  • Поддержка сетей на частоте 2.4 и 5 ГГц;
  • Поддержка каналов с шириной 20, 40, 80, 160 и 80+80 МГц;
  • Подробная информация о беспроводных сетях;
  • Определение стандартов WEP, WPA и WPA2;
  • Поддержка WPS 1.0 и WPS 2.0;
  • График изменения уровня сигнала;
  • Сортировка сетей по определенным параметрам;
  • Подключение к сетям;
  • Включение/отключение сетевых адаптеров.

Вы можете бесплатно скачать Wi-Fi Scanner для Windows с freeSOFT.ru.

Нет официального представителя разработчика на сайте

Рейтинг

0
0 оценок
Нажмите, для быстрой оценки

Оставить отзыв

Ваше имя*
Ваш email*
Комментарий*

Отзывы