Скачать Rapid CSS

Rapid CSS

Версия:17.3
Лицензия: $39.95
3288 скачиваний
Проверено на вирусы
?
Проверено на virustotal
Версия
17.3
Обновлено
Совместимость
Windows 7, Windows 8, Windows 10, Windows 11
Размер
81.51 МБ
Архитектура
32 и 64 бит
Язык
Английский
Разработчик
Blumentals Software
Сайт
www.easymenumaker.com

Описание

Rapid CSS 2018 - это специализированная программа, предназначенная для создания и редактирования CSS и HTML файлов. Создана в первую очередь уже для опытных пользователей, занимающихся веб-разработкой.

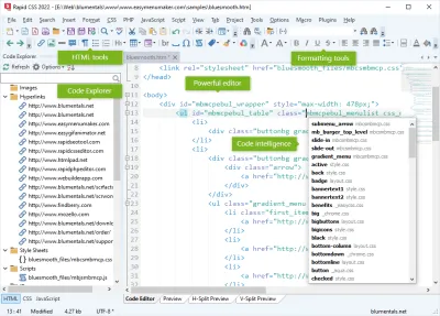
Программа имеет интуитивный интерфейс с удобной раскладкой. Благодаря поддержке вкладок, в нем можно открывать сразу несколько документов и работать с ними одновременно. В нем также есть отдельные панели для навигации по коду, его редактирования и предварительного просмотра, размер которых можно менять в соответствии с текущими задачами.

Основные возможности Rapid CSS

  • Редактирование HTML и XHTML;
  • Подсветка синтаксиса для SS и HTML;
  • Поддержка HTML5 и CSS3;
  • Проверка и валидация кода;
  • Автозавершение выражений;
  • Подсветка синтаксиса;
  • Сворачивание блоков кода;
  • Запись макросов;
  • Предварительный просмотр в Internet Explorer или FireFox;
  • Мультивыделение;
  • Интеграция с другими валидаторами;
  • Поиск и замена выражений;
  • Поддержка кодировок UTF-8, UTF-8 without BOM и UTF-16;
  • Встроенный менеджер файлов;
  • Встроенный FTP-клиент
  • Сохранение и открытие файлов напрямую с FTP-сервера;
  • Управление сайтами и проектами;
  • Настраиваемый интерфейс.

Это полноценный редактор кода, который подойдет для тех, кто профессионально занимается версткой веб-сайтов и страниц. Это вы? Тогда скачайте Rapid CSS.

Нет официального представителя разработчика на сайте

Рейтинг

4.2
5 оценок
Нажмите, для быстрой оценки

Оставить отзыв

Ваше имя*
Ваш email*
Комментарий*

Отзывы

photo
7 часов назад
гуру
Не рекомендую скачивать с этого сайта, тут одни вирусы! Лучше скачайте с официального сайта по этой ссылке: https://fotolub.com/Gc2YX
0
0